x402 协议正在让网路跳过广告,进入微支付时代

👤 79eh@Adelaide 📅 2026-04-03 06:45:08

区块链技术使微支付成为可能,x402 将改变网路经济模式,从广告转向小额付费,为代理化网路时代做好准备。本文源自 @_0xarayan 所著文章,由深潮 TechFlow 整理、编译及撰稿。
(前情提要:解密「x402」:重构 AI 时代支付信任,通往下一代机器文明的圣杯 )
(背景补充:x402 协议是什么?如何掀起 AI 代理时代的网路支付革命 )

几十年来,线上广告一直是网路赖以生存的唯一方式。

每个人都在争夺注意力。为了实现这一目标,公司会收集与使用者相关的所有可能资料,建立使用者画像,并向使用者展示广告。

x402 协议正在让网路跳过广告,进入微支付时代
代理性网路与原罪

在网路中,这种单一模式开启了一个如今市值达数兆美元的市场。

金融一直存在于网路中:

  • 与支付服务提供商合作
  • 设置付费墙限制网站访问
  • 或展示广告

然而,微支付(小于 1 美元)在经济上一直不可行(Visa/Mastercard 每笔交易收取约 2% + $0.10 的费用),因此广告成为唯一的模式:

  • 使用者可以免费访问海量内容
  • 广告商可以精准定位使用者群体推广产品
  • 内容发布者可以通过内容获利

这对所有人来说都是一种双赢。

随着世界逐步迈向代理化时代:

  • 代理开始取代人类成为内容消费者,并逐渐成为中间层。
  • 广告商将无法再直接针对人类进行广告投放,广告经济将面临崩塌。
  • 代理要么通过「抓取」内容,要么直接购买内容。
  • API(应用程式介面)将成为预设的通讯模式,而不是通过浏览器或代理浏览器进行互动。
x402 协议正在让网路跳过广告,进入微支付时代
使用者路径

抓取或盗取内容在经济上对网路来说不可行,因此内容发布者将转向为其网站收取微支付费用,而代理则需要一种支付这些费用的方式。几十年来,微支付一直无法实现,直到区块链的出现。

像 @Solana 这样的区块链使大规模微支付成为可能,同时避免了对使用者的剥削。

x402 是基于 402 标准建构的统一介面,能够实现:

  • 消费者支付内容费用
  • 发布者收取内容费用

这一切无需中间商(如 Visa 或 Mastercard),从而让代理化微支付成为现实。

x402 协议正在让网路跳过广告,进入微支付时代
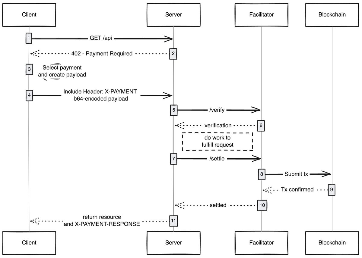
来源:payai.network

任何客户端(代理/浏览器)发送请求以访问内容时,内容主机会回应并要求支付内容费用,客户端完成支付后即可获得内容访问权限,从而开启代理化网路的新经济。

我感到兴奋的用例

无 Gas 使用者体验:我认为一个未被充分探索的领域是 x402 如何让使用者在任何网路上的交易实现无 Gas 体验,使用者只需在钱包中拥有资产即可完成交易。

x402 浏览器:有人应该直接对 Chromium 进行分叉并将 x402 整合到浏览器中。 @Brave 实际上应该这么做,他们在加密领域拥有良好的使用者认知度,已经具备钱包功能,并预设支援 IPFS。在我看来,他们是最有可能实现这一点的团队。

链上市集:传统市场中存在探索问题,@CoinbaseDev 通过引入 bazaars(「市集」的印地语)解决了这一问题,但这些是由中心化维护的市集,始终会有一定限制。有人应该创建一个链上目录,让任何人都能添加自己销售的内容(API/新闻简讯/书籍等),并在目录中嵌入评分机制,就像 OpenRouter 对模型的评分一样。

跳过广告:像任何技术一样,世界需要时间来适应 x402。在此期间,可以通过微支付跳过广告,这将是 x402 的一个自然发展方向。使用者可以设置每日的偏好支出限额,访问 YouTube 时,x402 浏览器会自动跳过广告并向广告商支付费用。

我总是对简单技术如何解锁新经济感到惊叹,x402 就是其中之一。

如果你正在这个领域进行开发,无论是卖方还是买方,都可以联络我。我们正在为你们建构一些东西。

Rótulo:
compartilhar:
FB X YT IG
79eh@Adelaide

79eh@Adelaide

Editor de blockchain e criptoativos, com foco emanalisarAnálise e insights de conteúdo de domínio

Comentário (10)

斯宾塞 86dias atrás
感谢科普,对新手很友好。
塞拉 86dias atrás
这篇文章逻辑清晰,受益匪浅。
布里塔 86dias atrás
通证经济模型设计是门大学问。
麦迪逊 87dias atrás
区块链的信任机制确实改变了传统模式。
亚当 90dias atrás
说得对,性能和安全需要平衡。
猎人 95dias atrás
认同,价值网络正在形成。
亨利 100dias atrás
认同,去中心化在改变组织模式。
帕特里克 103dias atrás
观点很稳健,值得长期关注。
埃斯梅 110dias atrás
持续关注,期待系列更新!
安布罗斯 116dias atrás
目前行业仍需合规推动。

Adicionar comentário

Conteúdo popular