Le protocole x402 permet à Internet d'ignorer les publicités et d'entrer dans l'ère des micropaiements

👤 79eh@Adelaide 📅 2026-04-04 19:18:50

La technologie Blockchain rend les micropaiements possibles. x402 va changer le modèle économique d'Internet, passant de la publicité aux micropaiements, et préparer l'ère de l'Internet basé sur les agences. Cet article provient d'un article écrit par @_0xarayan, qui a été organisé, compilé et écrit par DeepChao TechFlow.
(Résumé précédent: Décrypter «x402»: Reconstruire la confiance dans les paiements à l'ère de l'IA, le Saint Graal menant à la prochaine génération de civilisation machine)
(Supplément de référence: Qu'est-ce que le protocole x402? Comment lancer une révolution des paiements en ligne à l'ère des agents d'IA)

Pendant des décennies, la publicité en ligne a été le seul moyen de survie d'Internet.

Tout le monde est en compétition pour attirer l'attention. Pour atteindre cet objectif, l'entreprise collecte toutes les données possibles sur les utilisateurs, crée des profils d'utilisateurs et affiche des publicités aux utilisateurs.

Le protocole x402 permet à Internet d'ignorer les publicités et d'entrer dans l'ère du micropaiement
Réseaux d'agences et originaux sin

Sur Internet, ce modèle unique a ouvert un marché qui vaut aujourd'hui des milliards de dollars.

La finance a toujours été présente sur le Web:

  • Travailler avec les fournisseurs de paiement
  • Installer des paywalls pour limiter l'accès au site Web
  • Ou afficher des publicités

Cependant, les micropaiements (moins de 1$) n'ont jamais été économiquement viables (frais Visa/Mastercard ~ 2% + 0,10$ par coût de transaction), la publicité devient donc le seul modèle:

  • Les utilisateurs peuvent accédez gratuitement à un contenu massif
  • Les annonceurs peuvent cibler avec précision des groupes d'utilisateurs pour promouvoir des produits
  • Les éditeurs de contenu peuvent gagner de l'argent grâce au contenu

C'est une situation gagnant-gagnant pour tout le monde.

Alors que le monde évolue progressivement vers l'ère de l'agence:

  • Les agents commencent à remplacer les humains en tant que consommateurs de contenu et deviennent progressivement la couche intermédiaire.
  • Les annonceurs ne pourront plus faire de publicité directement auprès des humains et l'économie publicitaire s'effondrera.
  • Les agents « explorent » le contenu ou achètent le contenu directement.
  • L'API (Application Programming Interface) deviendra le mode de communication par défaut, plutôt que d'interagir via un navigateur ou un navigateur proxy.
Le protocole x402 permet à Internet d'ignorer les publicités et d'entrer dans l'ère des micropaiements
Utilisateur Chemin

Il n'est pas financièrement possible pour le Web de récupérer ou de voler du contenu, c'est pourquoi les éditeurs de contenu se tourneront vers les micropaiements pour leurs sites, et les agences auront besoin d'un moyen de payer ces frais. Pendant des décennies, les micropaiements étaient hors de portée jusqu’à l’avènement de la blockchain.

Les blockchains comme @Solana rendent les micropaiements possibles à grande échelle tout en évitant l'exploitation des utilisateurs.

x402 est une interface unifiée basée sur la norme 402 qui peut réaliser:

  • Les consommateurs paient pour le contenu
  • Les éditeurs facturent le contenu

Tout cela sans intermédiaire (comme Visa ou Mastercard), faisant ainsi des micropaiements basés sur des agents une réalité.

Le protocole x402 permet à Internet d'ignorer les publicités et d'entrer dans l'ère du micropaiement
Source: payai.network

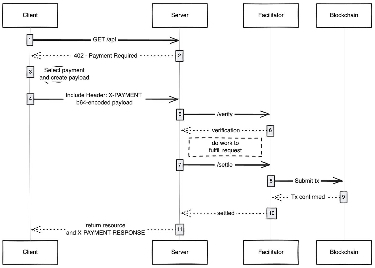
Lorsqu'un client (proxy/navigateur) envoie une demande d'accès au contenu, l'hébergeur du contenu répondra et demandera le paiement des frais de contenu. Une fois le paiement effectué, le client peut obtenir des droits d'accès au contenu, ouvrant ainsi une nouvelle économie de réseau proxy.

Cas d'utilisation qui me passionnent

Expérience utilisateur sans gaz: je pense qu'un domaine sous-exploré est la façon dont x402 peut permettre aux utilisateurs d'obtenir une expérience sans gaz pour les transactions sur n'importe quel réseau. Les utilisateurs n'ont besoin que d'avoir des actifs dans le portefeuille pour finaliser la transaction.

Navigateurs x402: quelqu'un devrait simplement créer Chromium et intégrer x402 dans le navigateur. @Brave devrait réellement le faire, ils connaissent bien les utilisateurs dans le domaine du cryptage, disposent déjà de fonctions de portefeuille et prennent en charge IPFS par défaut. À mon avis, c’est l’équipe la plus susceptible de réussir.

Marchés en chaîne: il existe un problème d'exploration sur les marchés traditionnels. @CoinbaseDev a résolu ce problème en introduisant des bazars (en hindi pour «bazar»), mais ce sont des marchés gérés de manière centralisée et auront toujours certaines limites. Quelqu'un devrait créer un répertoire en chaîne qui permet à quiconque d'ajouter le contenu qu'il vend (API/newsletters/livres, etc.) et intégrer un mécanisme de notation dans le répertoire, comme la façon dont OpenRouter note les modèles.

Ignorer les publicités: comme pour toute technologie, il faudra du temps pour que le monde s'adapte au x402. En attendant, les publicités peuvent être ignorées via les micropaiements, ce qui constituera une direction naturelle de développement pour x402. Les utilisateurs peuvent définir une limite de dépenses quotidiennes préférées, et lors de la visite de YouTube, le navigateur x402 ignorera automatiquement les publicités et paiera les annonceurs.

Je suis toujours étonné de voir à quel point des technologies simples peuvent débloquer de nouvelles économies, et x402 en fait partie.

Si vous évoluez dans ce domaine, que vous soyez vendeur ou acheteur, vous pouvez me contacter. Nous construisons quelque chose pour vous.

標籤:
分享:
FB X YT IG
79eh@Adelaide

79eh@Adelaide

區塊鏈與加密資產編輯,專注於分析領域內容分析與洞察

評論 (10)

亞當 86天前
智能合約如果有漏洞,能升級修復嗎?
菲奧娜 86天前
認同,區塊鏈在改變世界。
弗朗西斯 86天前
目前很多應用為了區塊鏈而區塊鏈,偽需求太多。
蒂莫西 86天前
觀點很深刻,區塊鏈的未來確實值得期待。
安娜 86天前
Rollup為什麼能提高速度、降低費用?
赫克托 86天前
認同,未來是可信網絡的時代。
維姬 89天前
智能合約的安全問題確實需要重視。
羅里 90天前
元宇宙和區塊鏈結合,場景還很模糊。
哈羅德 97天前
未來區塊鏈會更加融合AI/IoT等技術。
拉爾夫 113天前
預言機是怎麼知道現實世界價格的?

添加評論

熱門內容